GM Service Manual Online
For 1990-2009 cars only
Makes
🢒
Chevrolet
🢒
2001
🢒
Astro - 4WD
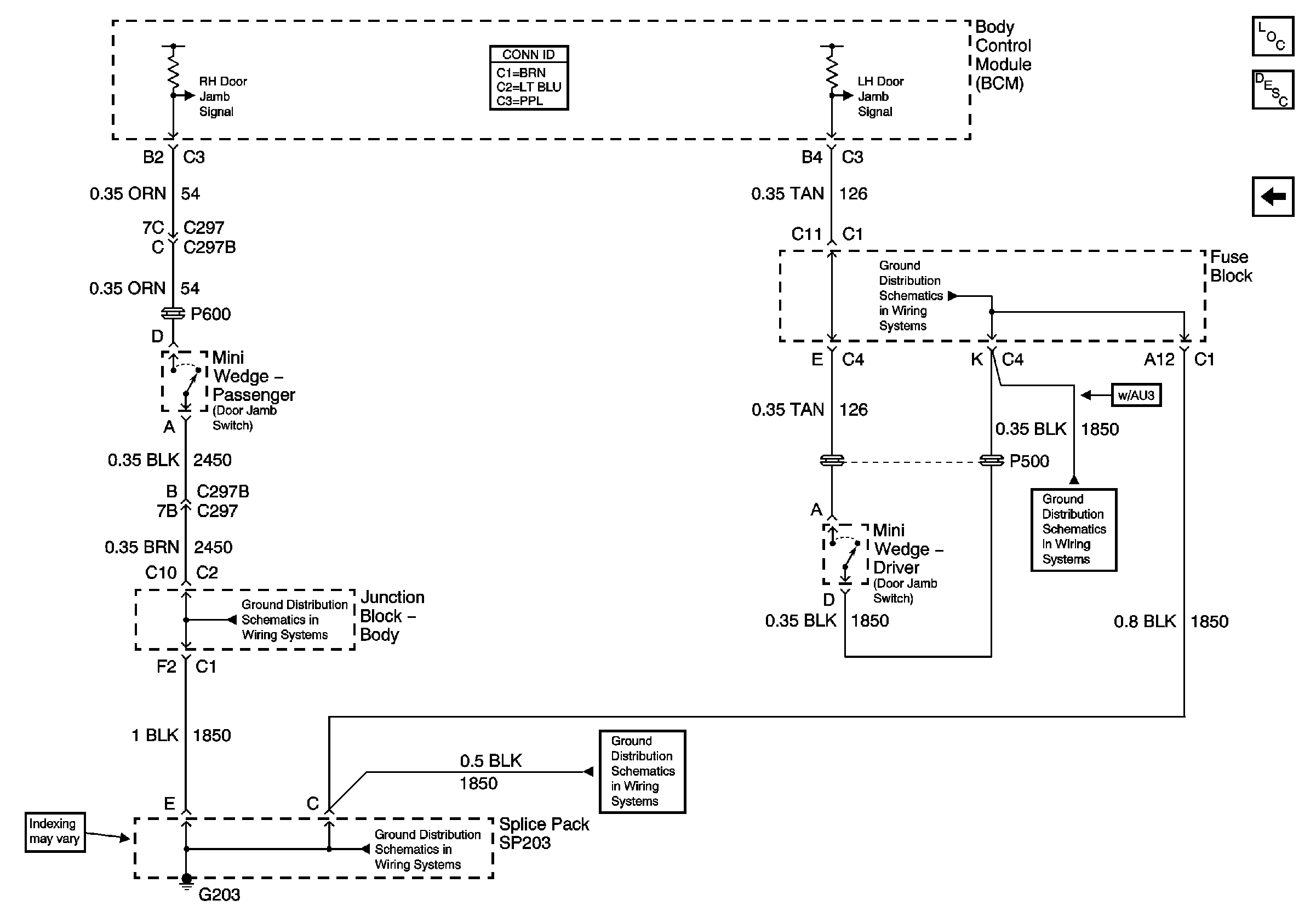
🢒 Driver and Passenger Mini Wedges
Driver and Passenger Mini Wedges
Driver and Passenger Mini Wedges
Master Electrical Component List
Interior Lighting Systems Description and Operation
Parklamp Signal and Ashtray Lamp
G203 - 3 of 4 - Base Pickup
G203 - 2 of 4
G203 - 2 of 4
G203 - 1 of 4
G203 - 1 of 4