GM Service Manual Online
For 1990-2009 cars only
Makes
🢒
Chevrolet
🢒
2004
🢒
Venture Ext.
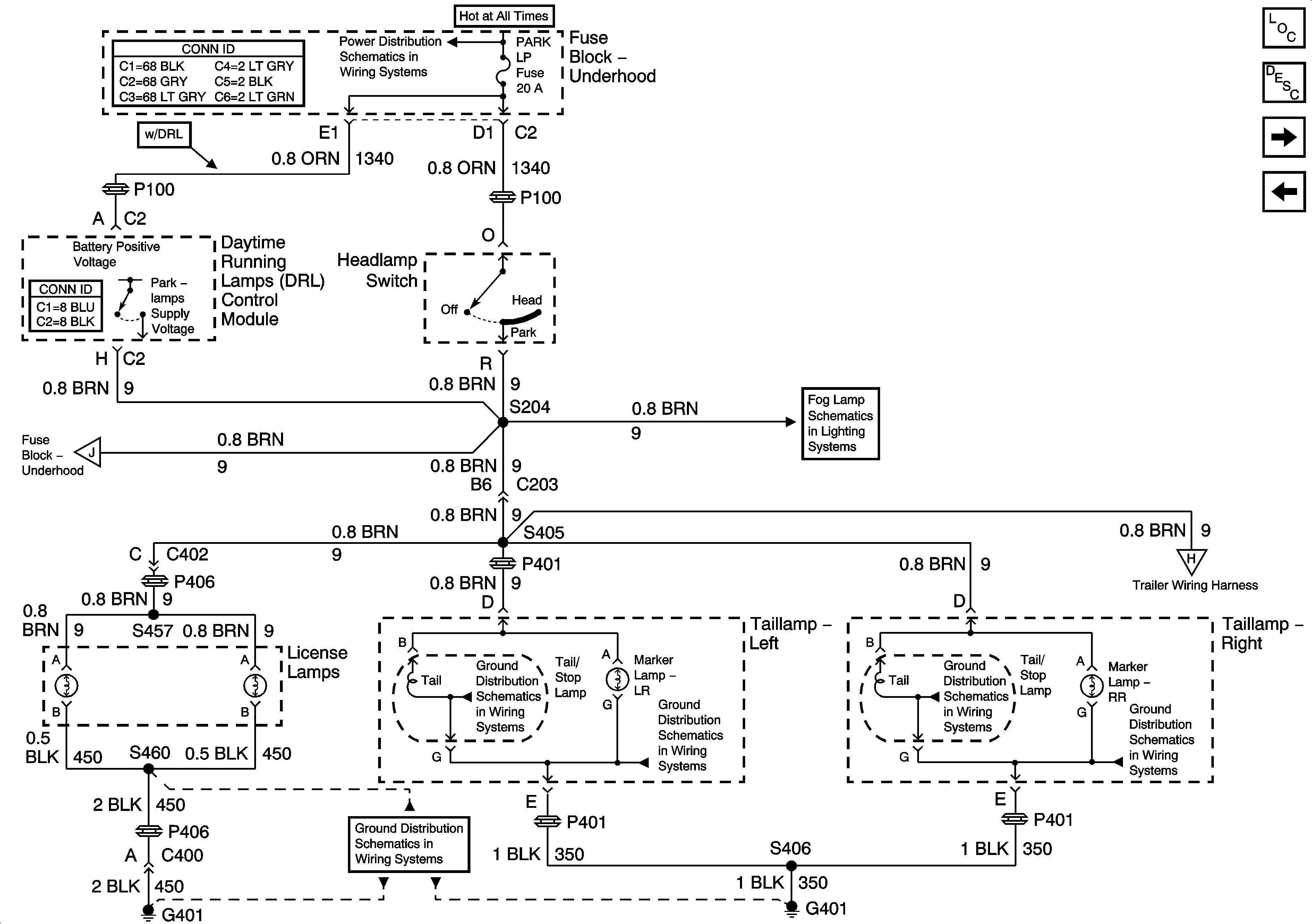
🢒 Park Lamp Control, Rear Park, and License Lamps
Park Lamp Control, Rear Park, and License Lamps
Park Lamp Control, Rear Park and License Lamps
Master Electrical Component List
Exterior Lighting Systems Description and Operation
Front Turn Signal Lamps
Side Mirror Turn Indicator Lamps
EBCM, BATT Main 1, RADIO and PARK LP Fuses
Marker, Front Park, and Rear Turn Signals Lamps, and Turn Indicators
Fog Lights
Trailer Wiring
G402
G402
G402
G402
G401