GM Service Manual Online
For 1990-2009 cars only

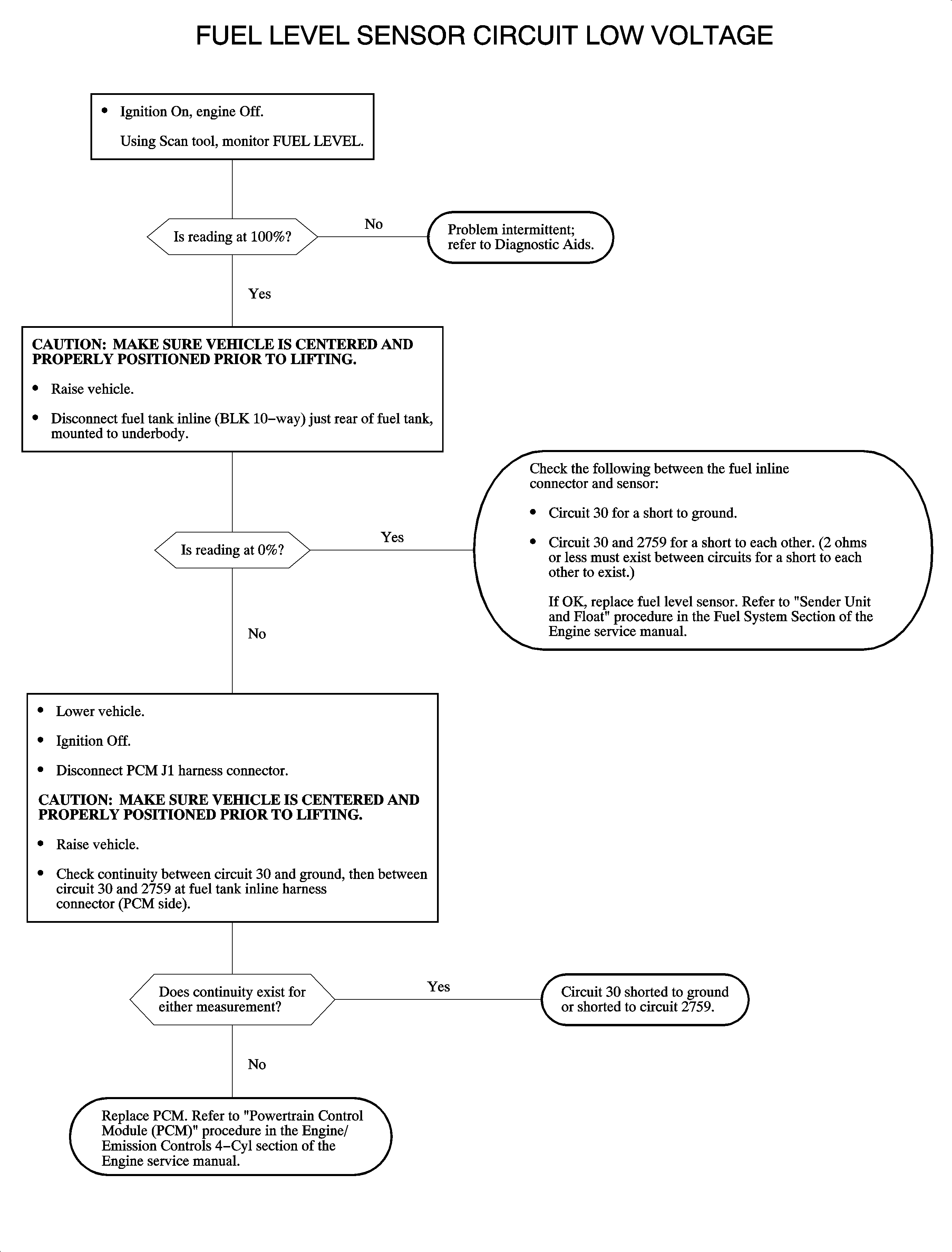
Object Number: 895581  Size: MF

The fuel level sensor is a variable resistor that varies resistance according to changes in the level of fuel in the fuel tank. The PCM supplies a 5 volt reference through a pull-up resistor to the sensor, which is connected to ground. When the level in the fuel tank is high, the sensor resistance is low (low voltage on signal line). As the fuel level decreases, the sensor resistance increases (voltage increases on the signal line). The PCM uses the signal voltage to determine fuel tank level. The PCM averages the fuel level over time then sends it over the Class II link to the BCM. The BCM averages the fuel level with respect to vehicle speed, then sends out a message to the I/P cluster for the fuel gage over the link. DTC P0462 sets when the signal voltage at the PCM is below the calibrated voltage value.

DTC Parameters

DTC P0462 will set if fuel level is greater than 100 percent (less than 0.17 volts) when:

    • The condition exists for longer than 25 seconds.
    • The ignition is ON.

DTC P0462 diagnostic runs continuously with the ignition ON.

DTC P0462 is a type D DTC.

Diagnostic Aids

To locate an intermittent problem, use the scan tool to monitor the FUEL LEVEL with the ignition ON and the engine OFF. Wiggling the wires while watching for a change in FUEL LEVEL may locate the area where a short to ground in the wiring could lie.

Important: The fuel level reading on the scan tool is averaged. If an intermittent circuit fault occurs, the reading will change slowly.

The fuel gage should closely match the FUEL LEVEL percentage reading on the scan tool with the ignition ON and the engine OFF, with zero vehicle speed (i.e. 25 percent = 1/4 full).

Check for corrosion in the harness connectors. Corrosion will cause a short to the return circuit and may set this DTC.

If DTC P0462 is active, the fuel gage will read EMPTY and the LOW FUEL telltale will be commanded ON.

The fuel level sensor resistance range should read between 19-251 ohms.


Object Number: 898482  Size: FP