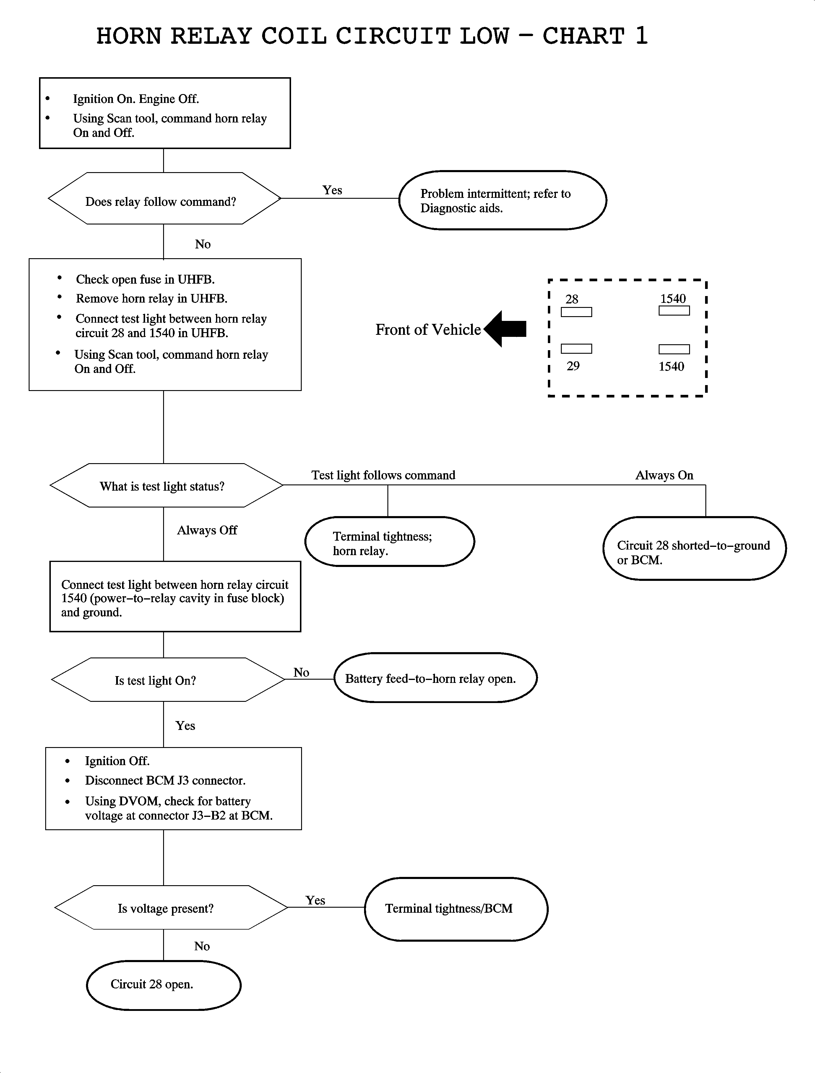
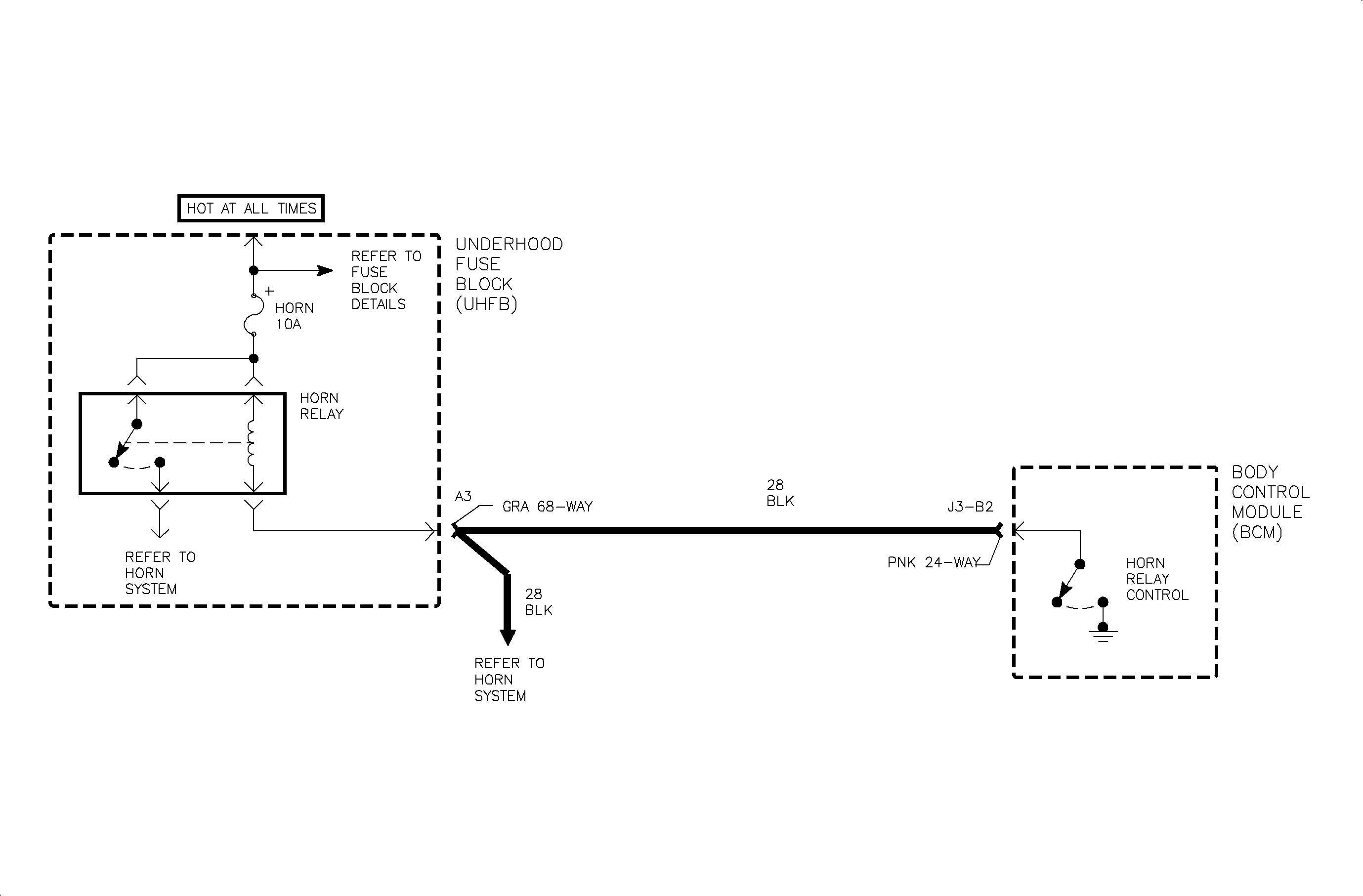
Circuit Description
The body control module (BCM) controls the operation of the horns for the security
system and remote keyless entry (RKE) functions. Circuit 28 is grounded by
the BCM when horn operation is desired. Normal operation of the horn is performed
by the horn switch grounding the horn relay and is not controlled by the BCM.
There is a 30 second delay prior to setting DTC 2752 for grounded
or open circuit conditions. It is possible to set DTC 2752 if the horn is operated
by the horn switch for greater than 30 seconds.
Conditions for Setting the DTC
| • | Horn operation is not requested. |
| • | Circuit 28 is grounded or open. |
| • | Conditions exist for 30 seconds. |
Diagnostic Aids
| • | Check for poor connection at the BCM. Inspect harness connectors for backed
out terminals, improper terminal mating, broken connector locks, improperly formed
or damaged terminals and poor terminal-to-wire connection -- terminal crimped
over wire insulation and not conductors. |
| • | Inspect wiring harness for damage. Check for broken or chafed insulation. |
| • | If fault is suspected to be intermittent, wiggling harness wiring may
help in locating fault. |