GM Service Manual Online
For 1990-2009 cars only

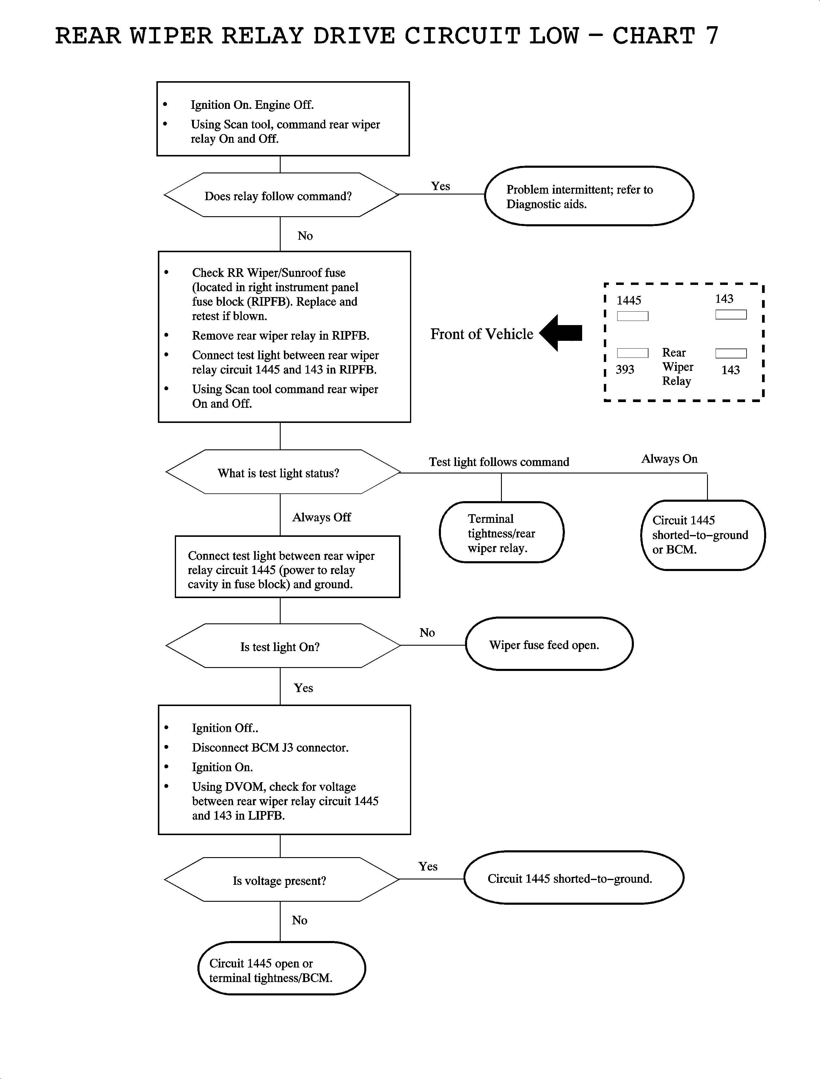
Object Number: 891247  Size: MF

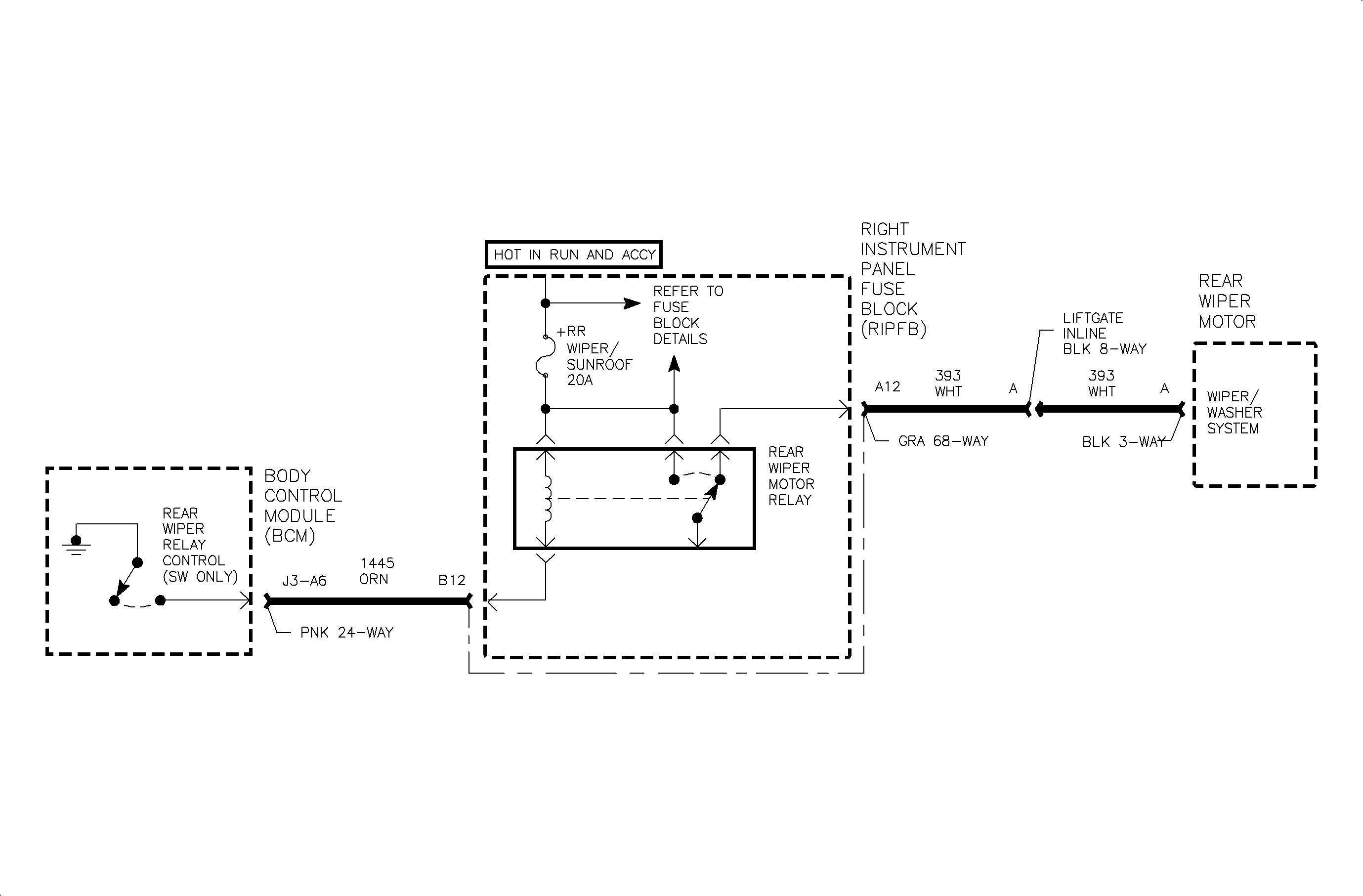
Circuit Description

When operation of the rear wiper is selected, battery voltage from the rear wiper switch is applied to the rear wiper input of the body control module (BCM) circuit 94. The BCM responds by switching circuit 1445 to ground. This action energizes the rear wiper relay, providing power to the rear wiper motor.

Control of the wiper during continuous LO or HI speed switch settings is direct wired from the wiper switch to the wiper motor and is not under the control of the BCM.

DTC Parameters

    • The ignition is in the RUN or ACC position.
    • Circuit 1445 is shorted-to-ground or open.

Diagnostic Aids

    • Check for a poor connection at the BCM. Inspect the harness connectors for backed out terminals, improper terminal mating, broken connector locks, improperly formed or damaged terminals, and poor terminal-to-wire connection (terminal crimped over wire insulation and not conductors).
    • Inspect the wiring harness for damage. Check for broken or chaffed insulation.
    • If a fault is suspected to be intermittent, wiggling the harness wiring may help in locating the fault.

Object Number: 887317  Size: FP