GM Service Manual Online
For 1990-2009 cars only

DTC P0480 L61


Object Number: 895524  Size: MF

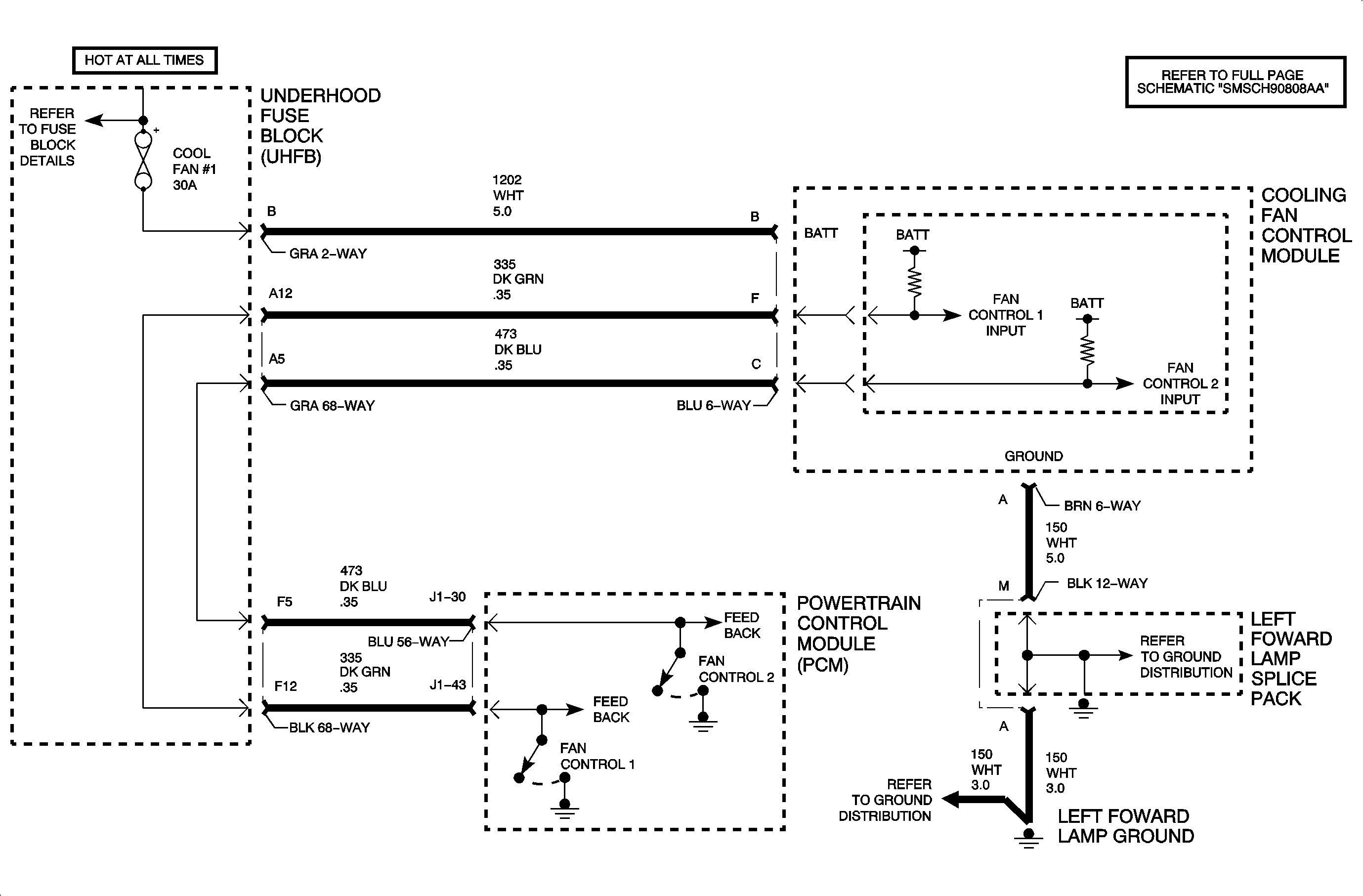
The PCM controls both cooling fan motors by controlling 2 drivers which ground the fan control circuits. The combination of high/low inputs to the cooling fan control module allow OFF, low, medium, and high cooling fan speeds. When the PCM fan control driver is OFF, the cooling fan control module input is high (battery voltage). When the PCM fan control driver is ON, the cooling fan control module input is low (0 volts). Both cooling fan motors will begin to run whenever the ECT is above 99°C (210°F), A/C is commanded ON with the high side pressure above 1199 kPa (174 psi), or a low/high fault exists in the ECT sensor circuit. DTC P0480 sets when fan control 1 is being commanded OFF and the feedback voltage at the PCM is low, or when fan control 1 is being commanded ON and the feedback voltage at the PCM is high.

DTC Parameters

DTC P0480 will set if the fan control 1 feedback voltage is less than 4 volts when fan control 1 is commanded OFF when:

    • The condition exists for longer than 6 seconds.
    • The battery voltage is greater than 9.5 volts.
    • The engine is running
        OR

DTC P0480 will set if fan control 1 feedback voltage is greater than 3.5 volts when fan control 1 is commanded ON when:

    • The condition exists for longer than 6 seconds.
    • The battery voltage is greater than 9.5 volts.
    • The engine is running.

DTC P0480 diagnostic runs continuously with the engine running.

DTC P0480 is a type B DTC.

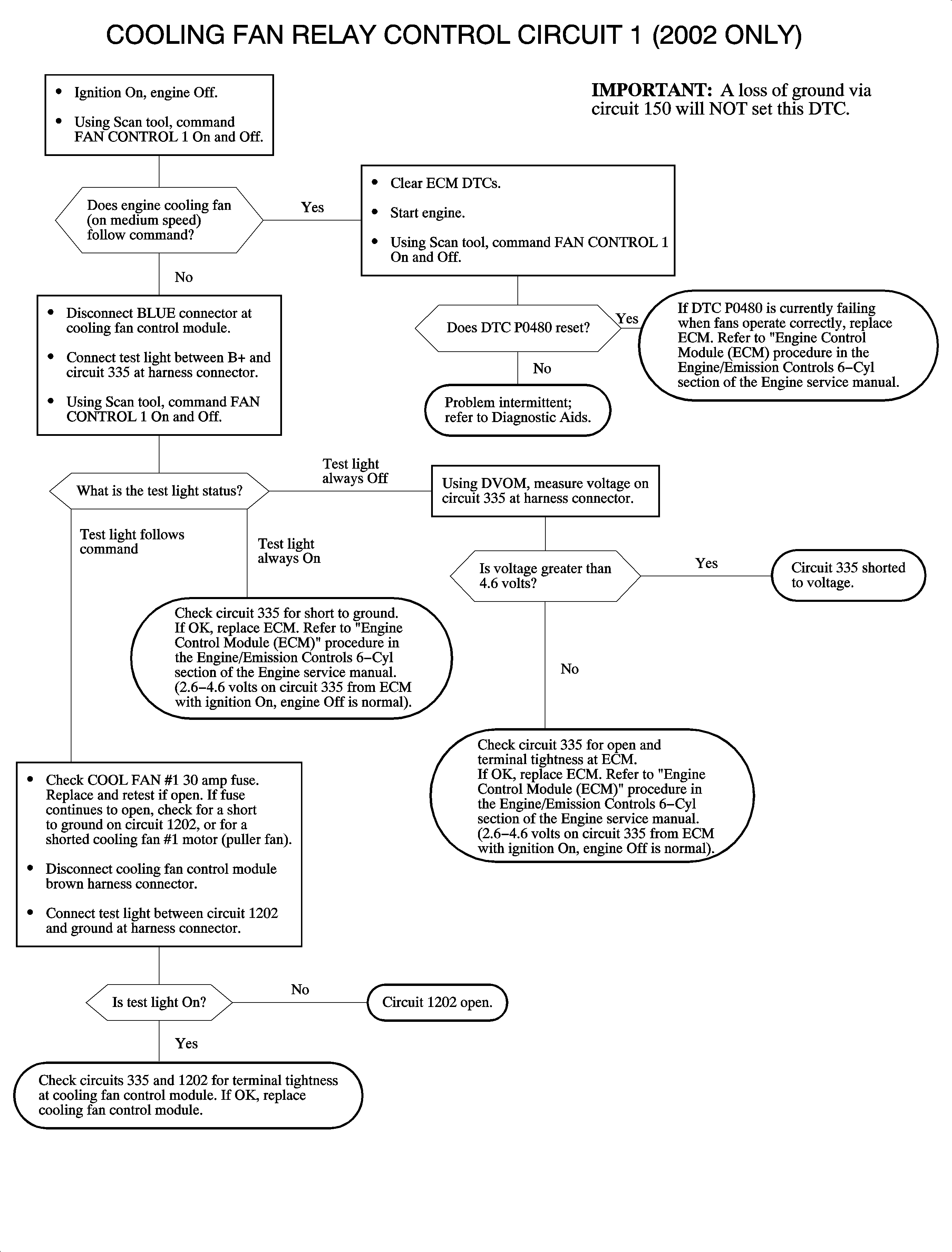
Diagnostic Aids

To locate an intermittent problem, use the scan tool to monitor the FC RELAY 1 CKT OPEN SHORT TO GND while commanding FAN CONTROL 1 OFF. When a fault (open or short to ground) exists, the scan tool will display YES. Use the scan tool to monitor FC RELAY 1 CKT SHORT TO VOLTS while commanding FAN CONTROL 1 ON. When a fault (short to voltage or open PCM driver) exists, the scan tool will display YES.

Circuit

Fan Speed

335

473

High

High

Off

High

Low

Low

Low

High

Medium

Low

Low

High

High = 12 volts

Low = Zero volts


Object Number: 898485  Size: FP

DTC P0480 L81


Object Number: 896258  Size: MF

Circuit Description

The engine control module (ECM) controls both cooling fan motors by controlling 2 drivers, which pull each cooling fan control circuit to ground. The combination of high/low inputs to the cooling fan control module allow OFF, low, medium, and high cooling fan speeds. When the ECM fan control driver is OFF, the cooling fan control module input is high, battery voltage. When the ECM fan control driver is ON, the cooling fan control module input is low, 0 volts. When fan control 1 and 2 are commanded OFF, neither cooling fan will run. When fan control 2 is ON and fan control 1 is OFF, both fans will run at low speed. When fan control 1 is ON and fan control 2 is OFF, both fans will run at medium speed. Finally, when fan control 1 and 2 are ON, both fans will run at high speed. Both cooling fan motors will begin to run on low whenever the engine coolant temperature (ECT) is above 96°C (204°F), the A/C is commanded ON with a high side pressure above 1199 kPa (174 psi) gage pressure or ON high if a low/high fault exists in the ECT sensor circuit. DTC P0480 will set if the ECM detects an open fan control 1 circuit or lower than normal feedback voltage when fan control 1 is commanded OFF, or higher than normal feedback voltage when fan control 1 is commanded ON.

Conditions for Setting the DTC

DTC P0480 will set if fan control 1 feedback voltage is less than 4.6 volts when fan control 1 is commanded OFF.

    • The condition exists for longer than 0.5 seconds.
    • The engine speed is greater than 40 RPM.
    • Battery voltage is between 7.5-15 volts.

DTC P0480 diagnostic runs continuously once the above conditions have been met.

DTC P0480 is a type C DTC.

Diagnostic Aids

To locate an intermittent problem, use the scan tool to monitor DTC P0480 LAST TEST with the engine running. Wiggling the wires while watching for a change from PASSED to FAILED may locate the area where an open or short to ground in the wiring may exist. These failures are only valid if fan control 1 is currently being commanded OFF.

Use the scan tool to command FAN CONTROL 1 ON and OFF. Both cooling fans should run at medium speed when only fan control 1 is commanded ON.


Object Number: 891275  Size: FP