GM Service Manual Online
For 1990-2009 cars only

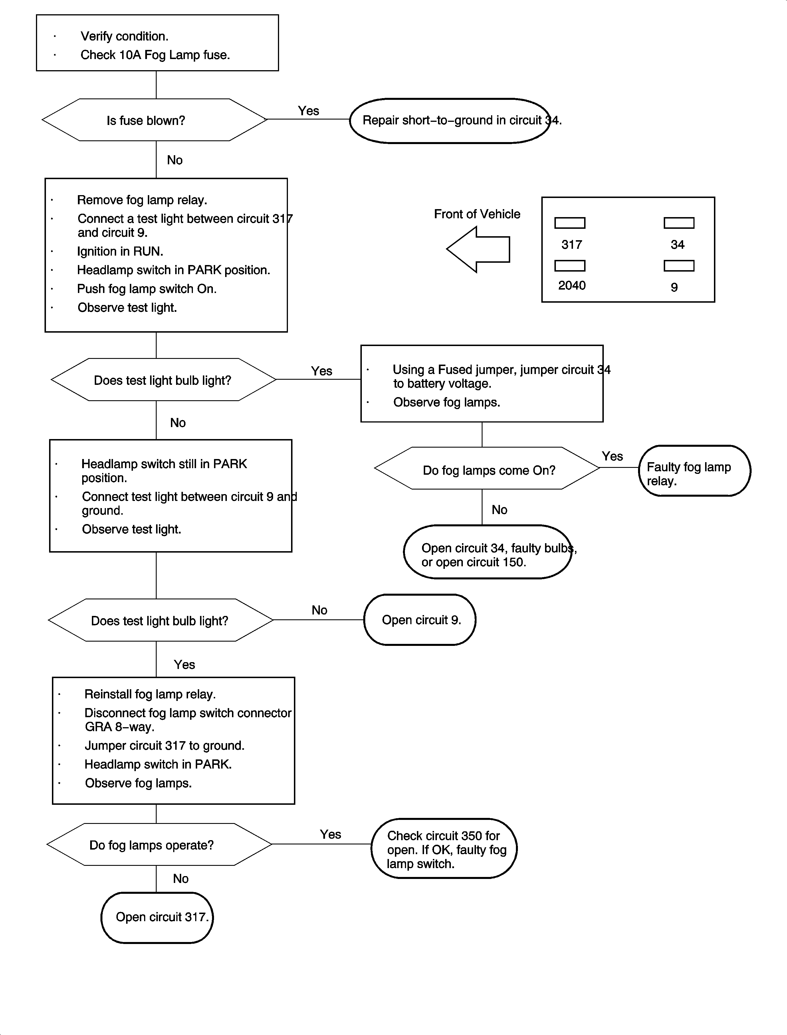
SYMPTOM

PROCEDURE

Important: Before proceeding with these diagnostics, check for DTCs. If DTCs are present, complete the associated diagnostics. If the condition still exists return to this chart.

Both fog lamps inoperative.

Chart 1.

Left fog lamp inoperative.

Check the bulb. If OK, disconnect the left fog lamp connector, BLK 2-way. Turn the fog lamps ON. Connect a test light between circuit 34 and ground. If the test light bulb lights, open circuit 150. If the test light bulb does not light, open circuit 34.

Right fog lamp inoperative.

Check the bulb. If OK, disconnect the right fog lamp connector, BLK 2-way. Turn the fog lamps ON. Connect a test light between circuit 34 and ground. If the test light bulb lights, open circuit 150. If the test light bulb does not light, open circuit 34.

Fog lamps, fog lamp switch illumination inoperative.

Open circuit 350 or faulty fog lamp switch

Fog lamp switch illumination inoperative, fog lamps operate normally.

Faulty fog lamp switch

Fog lamps do not turn OFF with high beam headlamps ON.

Disconnect the I/P switch connector, NAT 4-way. Connect a test light between circuit 1200 and ground. If the test light is ON, faulty fog lamp switch. If the test light is OFF, open circuit 1200 between UHFB and I/P switch.


Object Number: 874434  Size: FP