GM Service Manual Online
For 1990-2009 cars only
Makes
🢒
Chevrolet
🢒
2003
🢒
Chevy C Silverado - 2WD
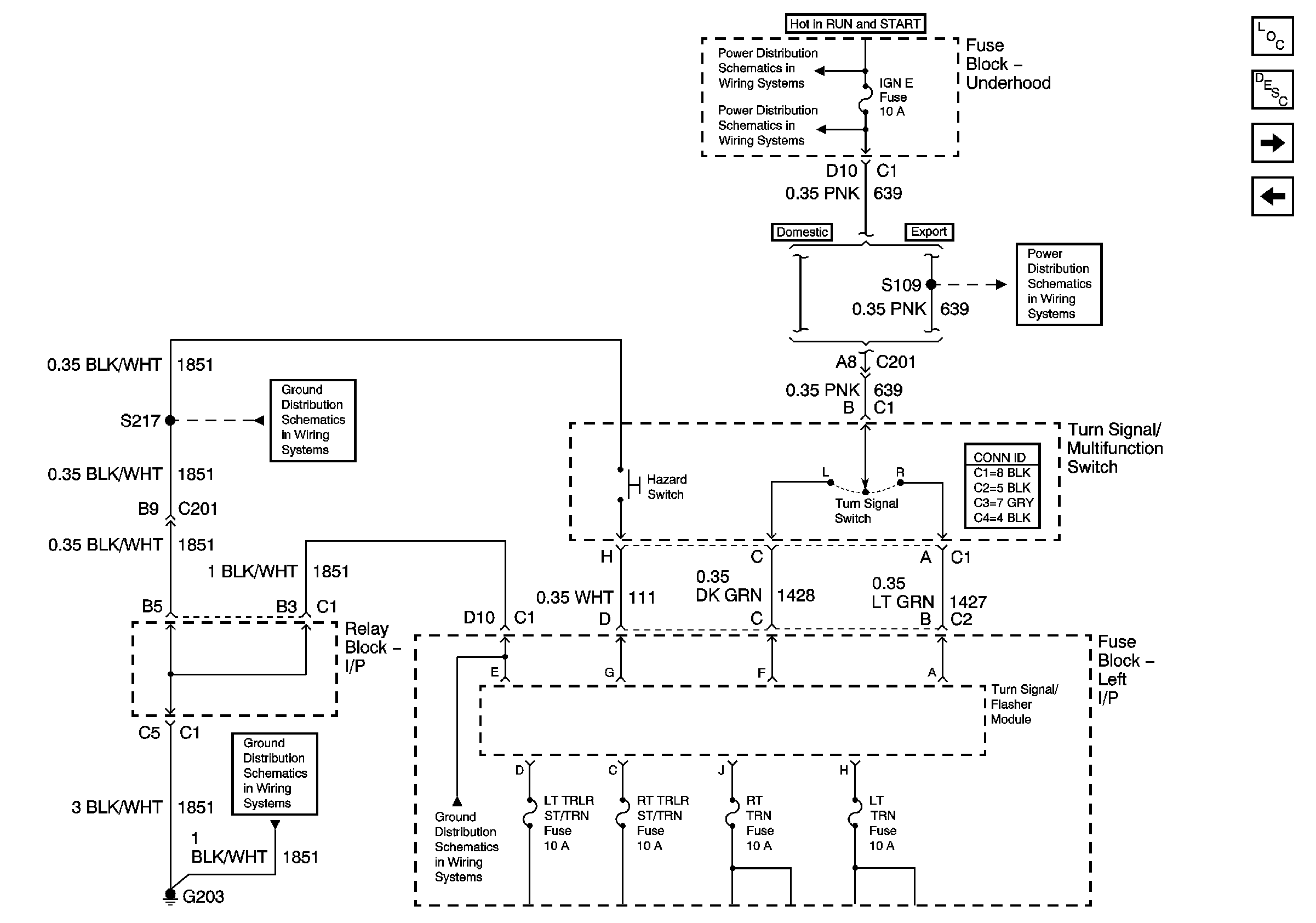
🢒 Turn Signal Multifunction
Turn Signal Multifunction
Turn Signal Multifunction
Master Electrical Component List
Exterior Lighting Systems Description and Operation
left Turn Signals - Domestic - GMC
Stoplamps - Chevrolet
Ignition, Run, Start, Accy Bus Bar
IGN E
IGN E
G203-3 of 3
G203-1 of 3
G203-2 of 3