GM Service Manual Online
For 1990-2009 cars only
Makes
🢒
Chevrolet
🢒
2001
🢒
Venture Ext.
🢒
Body and Accessories
🢒
Keyless Entry
🢒 Keyless Entry Schematics
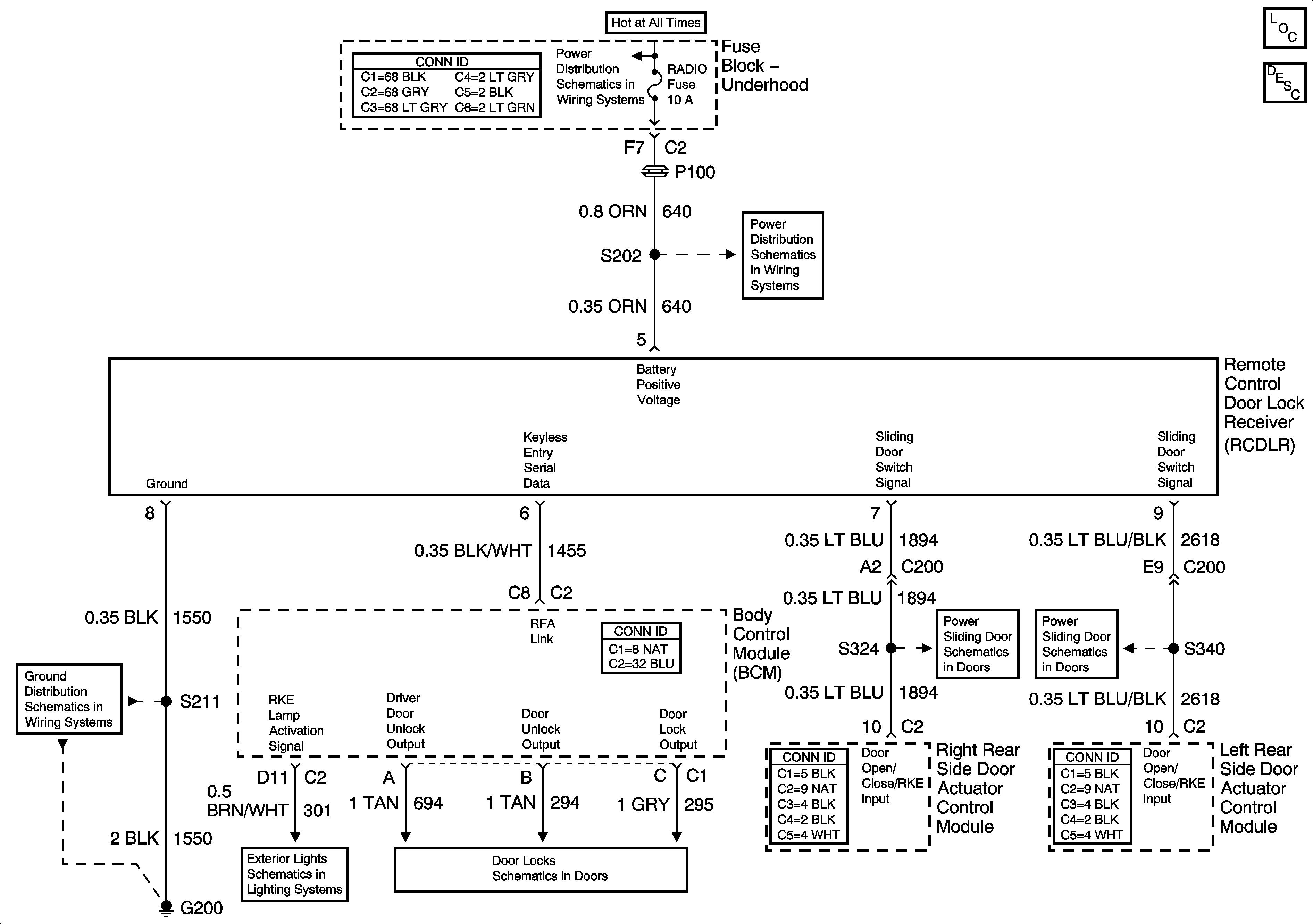
EBCM, BATT MAIN 1, RADIO and PARK LP Fuses
G200 (3 of 3)
Door Lock Actuators
EBCM, BATT MAIN 1, RADIO and PARK LP Fuses
Right Door PSD Switches, Transmission Range Switch and RKE
Left Door PSD Switches, Transmission Range Switch and RKE
Master Electrical Component List
Keyless Entry System Description and Operation