GM Service Manual Online
For 1990-2009 cars only
Makes
🢒
Chevrolet
🢒
2004
🢒
Chevy C Silverado - 2WD
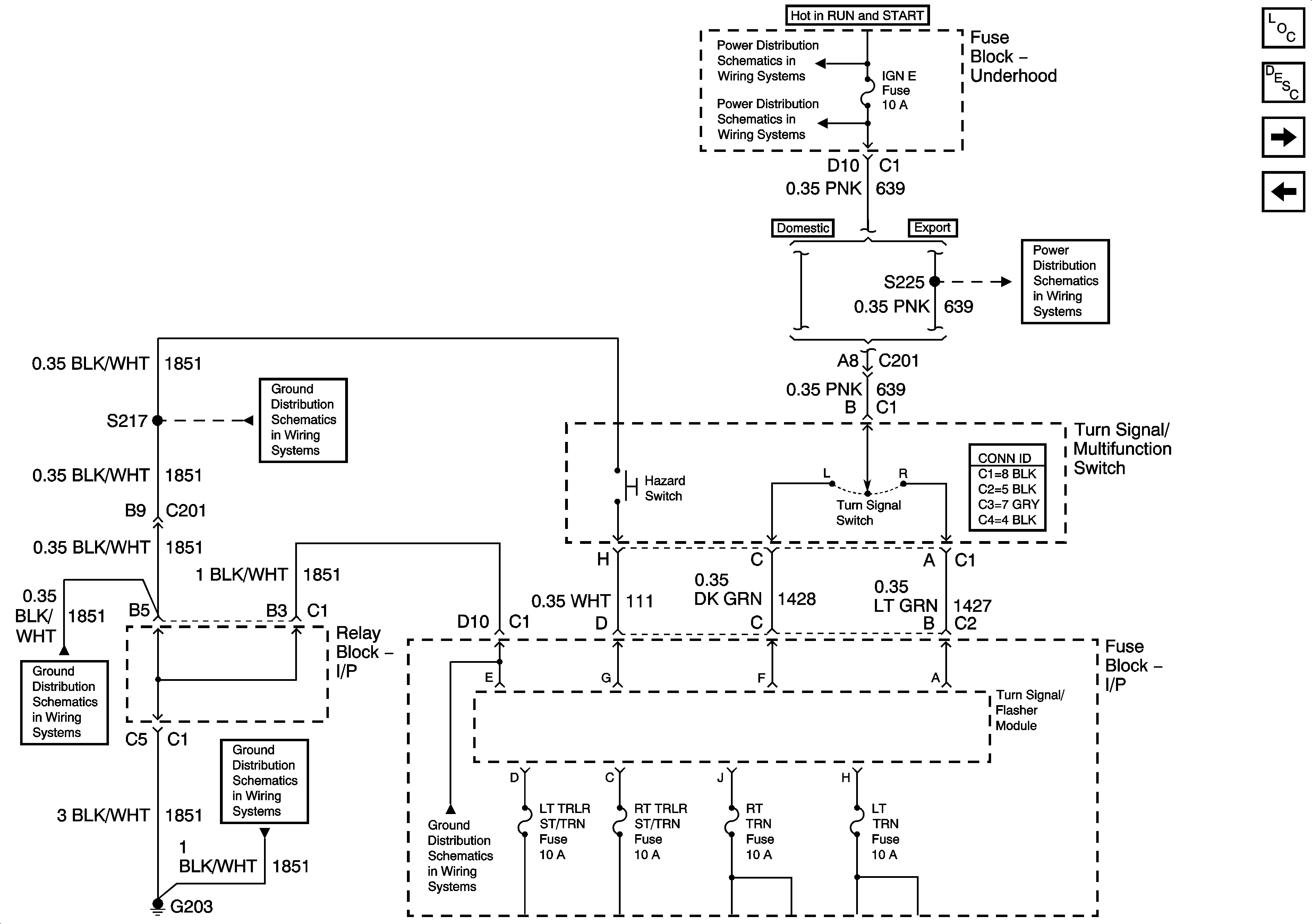
🢒 Turn Signal Multifunction
Turn Signal Multifunction
Turn Signal Multi-Function
Master Electrical Component List
Exterior Lighting Systems Description and Operation
Left Turn Signals - Domestic - GMC
Stop Lamps - Chevrolet
Ignition Switch - ACC/RUN and RUN/START Bus Bars
IGN E Fuse
IGN E Fuse
G203 - 3 of 3
G203 - 1 of 3
G203 - 2 of 3
G203 - 2 of 3