GM Service Manual Online
For 1990-2009 cars only
Makes
🢒
Cadillac
🢒
2001
🢒
Catera
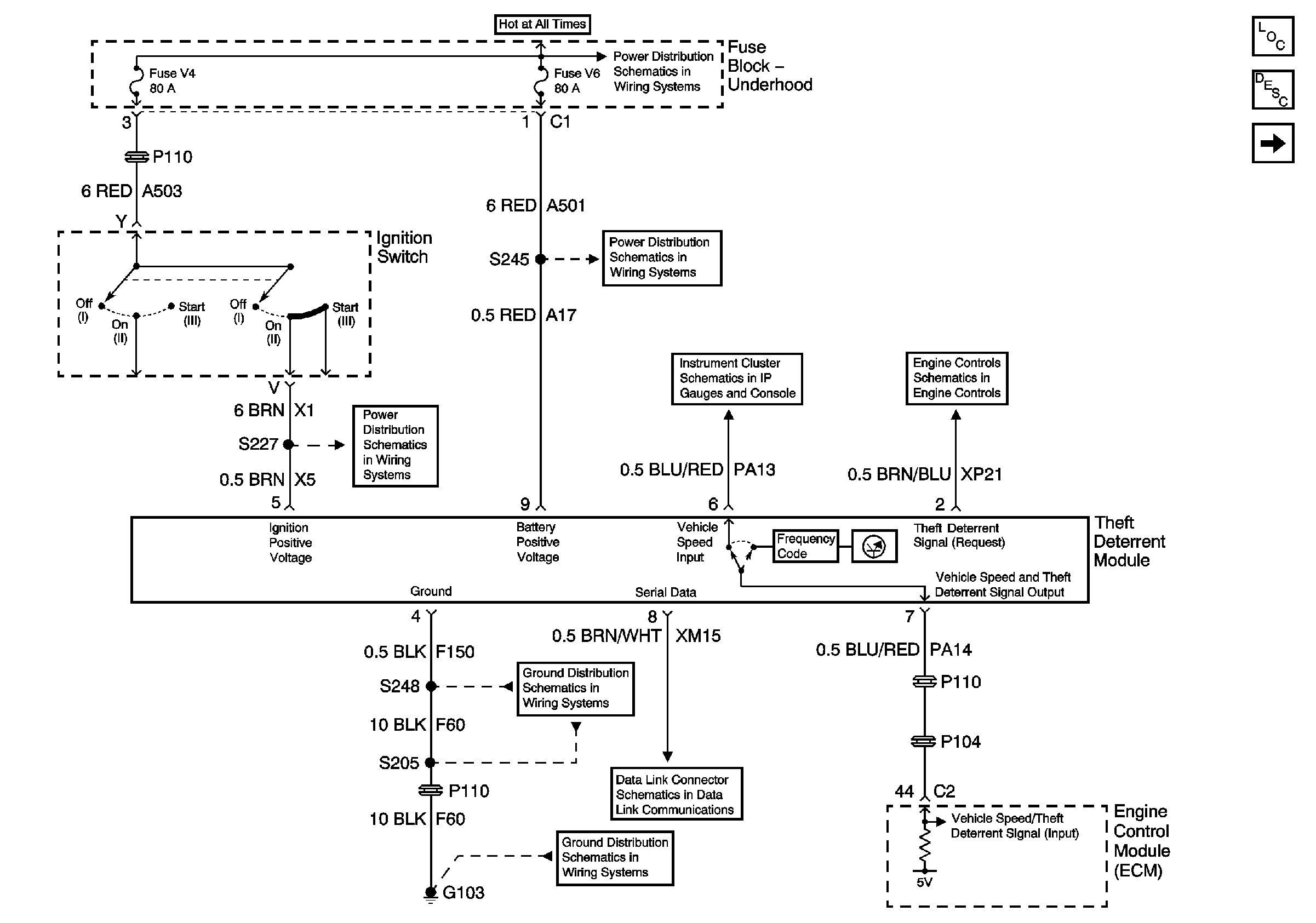
🢒 Power, Ground, DLC and Vehicle Speed Signal
Power, Ground, DLC and Vehicle Speed Signal
Power, Ground, DLC, and VSS
Master Electrical Component List
Theft Systems Description and Operation
Security Indicator, Door Signals, Lighting and Horn Controls
Battery Cable Bus
Underhood Fuse Block Fuse V6 and Fuse Block Fuses 17, 28, 29, 33, and34
Underhood Fuse Block Fuses V1 and V4, and Ignition Switch
Tachometer, Speedometer and Overspeed Indicator
Power, Ground, Serial Data, and MIL
G103 (6 of 8)
DLC Pins 3 and 7
G103 (1 of 8)